[WIN] 怡氧 - 生产力工具集(思维导图/大纲笔记/Office...)
由坚果云推出的「怡氧」是一款生产力工具集,提供了思维导图、大纲笔记、流程图、Markdown、Office 集于一身的办公工具套件,目前免费使用、无需登录、支持离线可用、无广告。

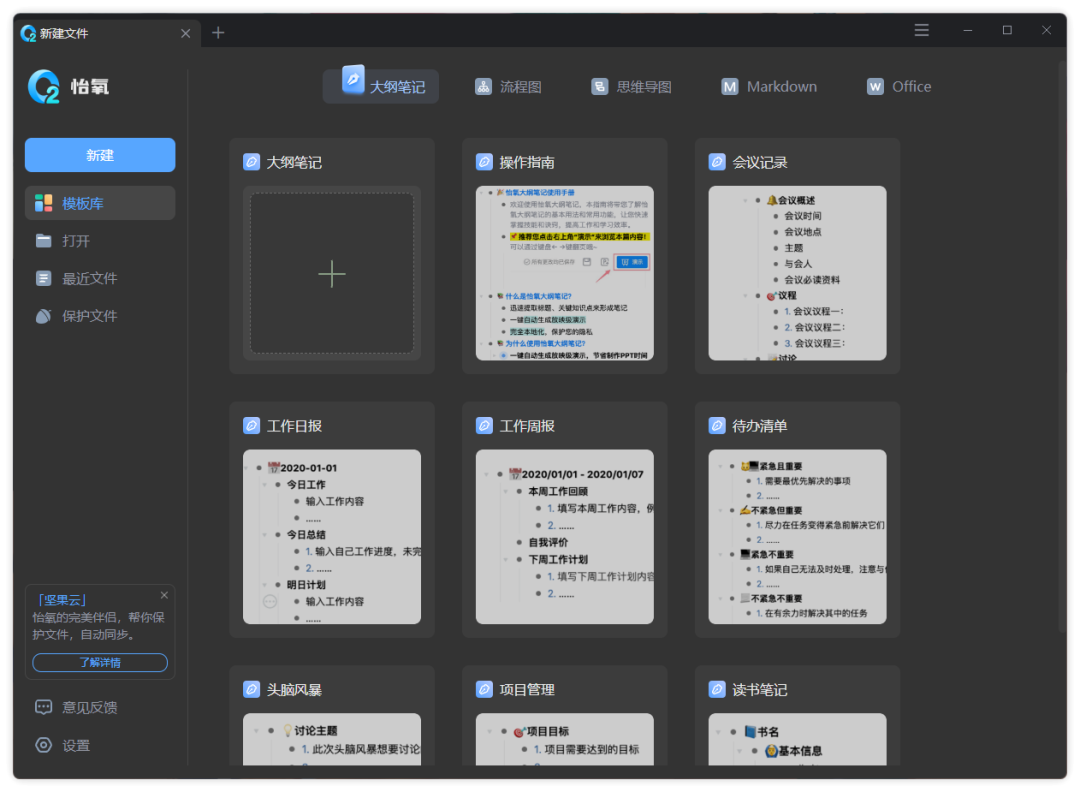
怡氧大纲笔记
- 轻松聚合关键信息形成大纲式笔记,结构清晰,易于排版,不限记录条数。
- 一键生成放映级演示,将更多精力投入纯粹的创作,告别制作繁琐的PPT。
- 自带动画效果,让演示内容简约但不简单,无论是日常汇报还是年终总结,都可以轻松搞定。
- 支持导出PPT,进行二次修改编辑。

怡氧流程图
- 支持原型图、思维导图、原型图、网络拓扑图等多种图形图表。
- 无需额外学习成本,操作简单便捷,轻松上手。
- 提供多种样式模板,一键美化,全部免费,满足各种工作或学习场景。
- 支持导出高清图片,无水印。

怡氧思维导图
- 采用常规快捷键,无需额外学习,界面简单易懂,轻松上手。
- 不限制节点数量,支持插入图片。
- 免费样式模板,满足各种场景风格,无论是学习还是工作,都可以帮助你快速整理思路。
- 支持无水印导出高清图片。

怡氧Office
- 支持编辑Word、Excel、PPT文档。
- 自动保存,无需担心文件丢失。
- 多种内容模板,免费使用。
- 支持黑白主题。
- office基础功能:包括对文字、图片的设置;批注功能;插入各种图表;插入公式等。

怡氧Markdown
- 界面清爽使用简单,简洁轻便,省去不必要的学习成本。
- 支持深色模式,减少眼睛的视觉压力。
- 免费插入图片、表格、超链接、代码、公式等。

官方网站:
https://cpclanding.jianguoyun.com/yiyang
网盘下载:
https://www.123pan.com/s/c8zA-wC5N3.html
