[WIN] Superfile - 免费开源的终端文件管理器
免费开源的终端文件管理器「Superfile」提供了 Windows、macOS、Linux 客户端支持,提供扩展插件支持、支持文件格式预览功能,拥有简洁高效的图形界面。

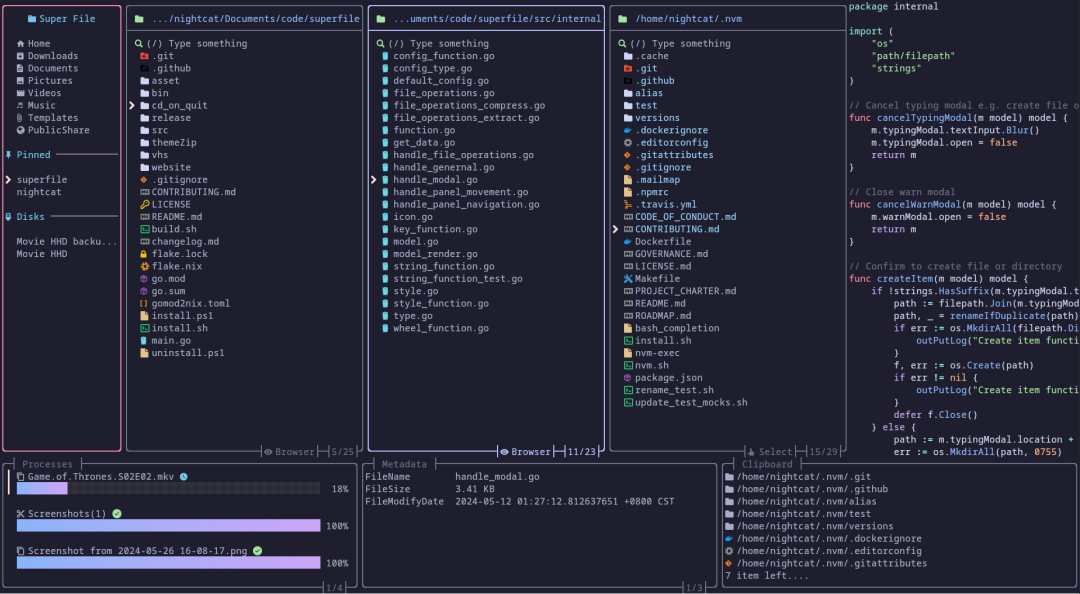
功能介绍
- 精致美观的UI:简约优雅的外观
- 功能齐全:该文件管理器允许您在文件管理器上执行几乎所有您想要执行的操作。
- 完全可定制:从基本的快捷键开始,整个主题颜色甚至边框样式都可以自定义。
- 多面板:允许您同时查看多个目录,只需几个简单的步骤即可复制和粘贴,而无需返回主目录。
网盘下载:
https://www.123pan.com/s/c8zA-6BVN3.html
项目地址:
https://github.com/yorukot/superfile
