Win11 自发布以来,用户遇到文件管理器、任务栏、右键菜单卡顿甚至崩溃的问题,基本上都会认为是系统 BUG 问题。毕竟 Win11 不是在修 BUG、就是新增 BUG 的路上,例如刚发布的 Win11 24H2 微软就承认了一堆问题,详情可以看这篇文章:Win11 24H2 你们都遇到了哪些 BUG ?
实际上有时候右键菜单卡顿、文件管理器崩溃的情况,还真不是微软的问题,主要是因为微软给文件管理器和任务栏、右键菜单提供了一些接口,允许第三方软件植入功能,这也引发故障的主要原因。

例如现在的网盘客户端应用:度盘、迅雷网盘、WPS网盘等等,默认会在你的文件管理器里面新增一个网盘图标快捷方式。

有些良心点的软件会在功能设置提供一个图标开关,而对付流氓软件要删除这个图标,只能通过注册表的方式或者第三方软件。之前给大家推荐过这个开源小工具「Drive Icon Manager」就可以轻松来删除各种图标。
- Drive Icon Manager:
https://github.com/Return-Log/Drive-Icon-Manager - 123网盘:
https://www.123pan.com/s/c8zA-TZVN3
在之前 @epcdiy 还发过科普视频:Win 中使用率最高的软件,为何那么容易卡死崩溃?感兴趣的可以去看看哦。

- 视频地址:
https://www.bilibili.com/video/BV1gZ421x7b3
除了文件管理器、还会在你的右键菜单里面新增一些功能条目,例如右键文件夹上传网盘、文件发送等这些这可能会导致右键菜单卡死问题。有网友表示因为百度云盘 YunShell 菜单导致右键菜单卡顿,只需要禁用即可解决。

这里推荐用这个「ShellExView」小工具,可以清理删除或者禁用 Windows 系统右键菜单你不需要的项目。例如这里我选中了夸克网盘的菜单项,右键将它禁用即可。

- 夸克网盘:
https://pan.quark.cn/s/9bc08a6b37eb
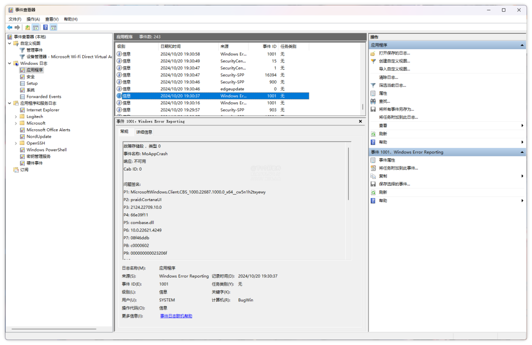
检查崩溃原因
如果文件管理器、任务栏等崩溃,一般系统日志都会记录,按快捷键 Win+R,输入 Eventvwr.msc 打开事件查看器。然后复现崩溃,应用程序目录里就会记录崩溃的信息,根据报错信息来解决。

前段时间遇到过点击开始菜单出现反应慢,搜索栏无法输入内容的情况,通过日志查看是 SearchHost.exe 的报错,根据报错代码查找到是补丁的问题,只需要卸载补丁即可解决。

总结
总的来说建议减少安装会劫持文件管理器、任务栏等的软件,这样可以保证不会因为软件的问题导致崩溃。又或者可以选择第三方文件管理器来代替,例如:One Commander、Total Commander、Files UWP 等都是不错选择。
